Unidad 1

Automatización con plataformas de productividad

Instalación en los sistemas operativos windows. CentOS 9/ Rocky 9, LocOS 23 /Debian

EPR / CRM

¿Qué es un sistema ERP?

Los sistemas de planificación de recursos empresariales, o ERP/EPR (por sus siglas en inglés, Enterprise resource planning) son sistemas de información gerenciales que integran y manejan muchos de los negocios asociados con las operaciones de producción y de los aspectos de distribución de una compañía en la producción de bienes o servicios.

Y esto es lo que se considera la automatización con plataforma de productividad


Indice

Que es ERP/EPR

Que es el CRM

CRM vs ERP

Tipos de CRM

Plataformas CRM que puedes usar

ERP

¿Qué es un sistema ERP?

¿Cuál es la diferencia entre ERP y las finanzas?

Principios básicos de la ERP

Instalación local del ERP/CRM

Instalación de DOLIBAR en Windows

Instalación en LINUX Rocky - CentOS 9

Instalación para sistemas Debian LocOS

Proceso de configuración parámetros y módulos por primera ocasión





Que es ERP/EPR

La Planificación de Recursos Empresariales es un término derivado de la Planificación de Recursos de Manufactura (MRPII) y seguido de la Planificación de Requerimientos de Material (MRP). Los sistemas ERP típicamente manejan la producción, logística, distribución, inventario, envíos, facturas y contabilidad de la compañía. Sin embargo, la Planificación de Recursos Empresariales o el software ERP puede intervenir en el control de muchas actividades de negocios como ventas, entregas, pagos, producción, administración de inventarios, calidad de administración y la administración de recursos humanos.

Los sistemas ERP son llamados ocasionalmente back office (trastienda) ya que indican que el cliente y el público general no están directamente involucrados. Este sistema es, en contraste con el sistema de apertura de datos (front office), que crea una relación administrativa del consumidor o servicio al consumidor (CRM), un sistema que trata directamente con los clientes, o con los sistemas de negocios electrónicos tales como comercio electrónico, administración electrónica, telecomunicaciones electrónicas y finanzas electrónicas; asimismo, es un sistema que trata directamente con los proveedores, no estableciendo únicamente una relación administrativa con ellos (SRM) "Sistema de gestión empresarial".

Los ERP están funcionando ampliamente en todo tipo de empresas modernas. Todos los departamentos funcionales que están involucrados en la operación o producción están integrados en un solo sistema. Además de la manufactura o producción, almacenamiento, logística e información tecnológica, incluyen además la contabilidad, y suelen incluir un Sistema de Administración de Recursos Humanos, y herramientas de mercadotecnia y administración estratégica.

Que es el CRM

El Customer Relationship Management, también conocido como CRM, es una poderosa herramienta de marketing y ventas. Qué implica el concepto de CRM y cómo se emplea de forma estratégica en ambos ámbitos para optimizar las relaciones con los clientes. Además, vamos a hablar con detenimiento de la importancia y las ventajas que conlleva la implementación de un sistema CRM en el entorno y cuál es la diferencia entre CRM y ERP. (1)

Su objetivo primordial radica en elevar la satisfacción de los consumidores, fomentar la fidelidad y maximizar la rentabilidad de las relaciones comerciales.

En marketing
Dentro del terreno del marketing, el CRM adquiere un papel preponderante, ya que proporciona a las empresas la capacidad de recolectar y organizar datos relevantes acerca de los clientes, tales como sus preferencias, patrones de compra y necesidades particulares. Gracias a esta información, los especialistas en marketing pueden segmentar su base de clientes y personalizar sus estrategias, ofreciendo mensajes y ofertas a la medida de cada segmento. Asimismo, el CRM facilita el seguimiento de las campañas de marketing y el análisis de su efectividad, permitiendo realizar ajustes y mejoras de manera continua.

En ventas
En el ámbito de las ventas, el CRM provee una visión integral de los clientes y prospectos. Permite a los equipos de ventas administrar los contactos, el historial de comunicaciones, las oportunidades de venta y las actividades en curso. Esta visión holística garantiza un enfoque más proactivo y personalizado en las interacciones con los clientes, lo cual se traduce en una mayor efectividad en la conversión de prospectos en clientes. Además, el CRM fomenta la colaboración entre los miembros del equipo de ventas, ya que todos tienen acceso a la misma base de datos actualizada.

¿Para qué sirve un CRM?
El CRM brinda una serie de ventajas y beneficios a las empresas que lo implementan. A continuación, enumeramos algunas de las principales utilidades:

Ventajas de usar un CRM

La adopción de un sistema CRM conlleva múltiples beneficios para las organizaciones. A continuación, resaltamos algunas de las ventajas más relevantes:


  1. Mejora en la gestión de clientes: el CRM permite un seguimiento detallado de las interacciones con los clientes, lo que facilita una gestión más efectiva de las relaciones a lo largo del tiempo. Los equipos pueden acceder rápidamente a la información relevante, lo que les permite brindar un servicio más personalizado y oportuno.

  2. Aumento en la eficiencia operativa: al automatizar tareas manuales y repetitivas a través del CRM, se logra un ahorro de tiempo y recursos. La programación de recordatorios, la gestión de correos electrónicos y la generación de informes se vuelven más eficientes, permitiendo que los empleados se enfoquen en actividades más estratégicas.

  3. Favorece la colaboración y comunicación interna: un CRM centraliza la información y la comparte entre los diferentes departamentos y equipos dentro de una organización. Esto fomenta la colaboración, la comunicación efectiva y el intercambio de conocimientos, lo que se traduce en un enfoque más integrado y coherente hacia los clientes.

  4. Personalización y segmentación de clientes: gracias al CRM, es posible segmentar la base de clientes en función de criterios demográficos, patrones de compra o preferencias. Esto permite una personalización más precisa de las estrategias de marketing y ventas, lo que aumenta la relevancia de las comunicaciones y promociones para cada grupo de clientes.

  5. Facilita la toma de decisiones: los datos y análisis proporcionados por el CRM son valiosos para la toma de decisiones fundamentadas. Los informes generados ayudan a identificar tendencias, evaluar el rendimiento de las campañas y realizar ajustes estratégicos cuando sea necesario.

  6. Fidelización de clientes: al conocer mejor a los clientes y brindarles un servicio personalizado, se fortalece la lealtad y la retención de clientes. Un CRM permite identificar oportunidades de venta cruzada o adicional, así como abordar de manera proactiva problemas o preocupaciones, lo que contribuye a una experiencia positiva del cliente.

  7. Aumento en la rentabilidad: al optimizar las relaciones con los clientes y mejorar la eficiencia operativa, un CRM tiene un impacto directo en la rentabilidad de una empresa. La retención de clientes, la generación de oportunidades de venta y la reducción de costos innecesarios se traducen en un aumento de los ingresos y una mejora en los márgenes. Al maximizar el valor de cada interacción con el cliente y establecer relaciones sólidas a largo plazo, las organizaciones pueden lograr una mayor rentabilidad y un crecimiento sostenible.


CRM vs ERP

Presentamos un cuadro comparativo que resalta las diferencias entre el Customer Relationship Management (CRM) y el Enterprise Resource Planning (ERP):

Puntos de comparación

CRM

ERP

Significado

Gestión de relaciones con los clientes

Planificación de recursos empresariales

Enfoque       

Orientado hacia el cliente

Orientado hacia los procesos empresariales

Funcionalidad     

Administración de ventas, marketing y servicio al cliente

Integración de funciones empresariales internas como finanzas, recursos humanos, inventario, cadena de suministro, etc.

Áreas clave      

Ventas, marketing, servicio al cliente

Finanzas, recursos humanos, inventario, cadena de suministro, producción, logística, etc.

Objetivo    

Mejorar la relación con los clientes, aumentar la satisfacción y retención  

Optimizar la eficiencia, reducir costos y mejorar la productividad empresarial

Información     

Datos del cliente, historial de interacciones, preferencias y patrones

Datos financieros, información de inventario, datos de recursos humanos, datos de producción, etc.

Colaboración

Enfoque en las interacciones y colaboración con los clientes   

Enfoque en la coordinación y colaboración interna entre departamentos y funciones empresariales.

Beneficios

Mejora en la gestión de clientes, aumento de la eficacia en ventas  

Mayor eficiencia operativa, mejor gestión de recursos, toma de decisiones más informadas.

Ejemplos de plataformas digitales       

Salesforce, HubSpot CRM, Zoho CRM

SAP, Oracle ERP, Microsoft Dynamics 365, NetSuite, Odoo

En Resumen:

El CRM apunta a la gestión de las relaciones con los clientes, permitiendo a las empresas administrar y analizar datos relevantes del cliente, como el historial de interacciones, preferencias y patrones de compra. Esto ayuda a mejorar la relación con los clientes, aumentar la satisfacción y retenerlos a largo plazo. Las funciones principales del CRM incluyen la administración de ventas, marketing y servicio al cliente.

Por otro lado, el ERP se enfoca en la planificación de recursos empresariales y la integración de diversas funciones internas. Permite a las organizaciones gestionar y optimizar procesos empresariales clave, como finanzas, recursos humanos, inventario, cadena de suministro, producción y logística. El ERP centraliza datos importantes y facilita la colaboración y la coordinación entre departamentos y funciones empresariales.

Tipos de CRM

Existen diferentes tipos de CRM que se adaptan a las necesidades específicas de las empresas y los sectores. Mira a continuación algunos de los tipos más comunes:

CRM Operativo
El CRM operativo se sumerge en el pulso de las actividades diarias relacionadas con los clientes. Su objetivo principal radica en automatizar y optimizar los procesos de ventas, marketing y servicio al cliente. Esta vertiente del CRM pone en marcha una maquinaria impecable que abarca desde la gestión de contactos y el seguimiento de ventas hasta la implementación de campañas de marketing.

Sus capacidades de generación de informes y análisis de datos permiten a las organizaciones tomar decisiones basadas en hechos concretos, optimizando así las interacciones con los clientes y potenciando la productividad de los equipos.

CRM Analítico
El CRM analítico despliega sus herramientas en la tarea de analizar los datos del cliente para extraer información valiosa. Mediante técnicas de análisis de datos y minería de información, este tipo de CRM se adentra en los patrones, tendencias y comportamientos de los clientes. Se desvela el poder de la inteligencia empresarial, permitiendo a las organizaciones comprender a fondo a sus clientes, anticipar sus necesidades y tomar decisiones más informadas.

El CRM analítico se convierte en un pilar fundamental para el diseño de estrategias de marketing personalizadas y la mejora continua de las relaciones con los clientes.

CRM Colaborativo
El CRM colaborativo ejerce su influencia en la esfera de la colaboración y la comunicación, tanto interna como externa, relacionadas con los clientes. Es una fuerza impulsora que permite a los empleados de diferentes departamentos compartir información y trabajar de manera conjunta para brindar un servicio excepcional al cliente.

A través de la sinergia entre equipos de ventas, marketing y servicio al cliente, este tipo de CRM fomenta una experiencia de cliente coherente y gratificante. La coordinación de actividades y el intercambio fluido de conocimientos se convierten en los pilares de una relación con el cliente que trasciende las barreras internas.

CRM Estratégico
El CRM estratégico se establece como el faro que guía las estrategias empresariales hacia las estrategias de gestión de clientes. Este tipo de CRM se centra en establecer y mantener relaciones sólidas y duraderas con los clientes más valiosos.
Se enciende la chispa de la diferenciación y el crecimiento sostenible, al identificar segmentos de clientes clave, diseñar estrategias de retención y lealtad, y desarrollar iniciativas para aumentar el valor de vida del cliente. El CRM estratégico impulsa a las organizaciones a navegar con confianza hacia el futuro empresarial y con una mirada estratégica.

CRM Social
El CRM social se adentra en el mundo de las redes sociales y su impacto en la gestión de relaciones con los clientes. Este tipo de CRM permite a las empresas interactuar con los clientes a través de plataformas sociales, monitorear conversaciones en línea y analizar sentimientos y comentarios.

Al aprovechar el poder de las redes sociales, las organizaciones pueden construir una imagen de marca sólida, mejorar la atención al cliente y potenciar el crecimiento del negocio. El CRM social se convierte en un aliado en la era de la conexión digital, donde las interacciones y la reputación en línea son fundamentales.

Plataformas CRM que puedes usar

HubSpot CRM

Como un faro para las pequeñas y medianas empresas, HubSpot CRM se destaca por su enfoque intuitivo y fácil de usar. Esta plataforma te permite gestionar tus contactos, ventas, marketing y atención al cliente, todo en una única interfaz, simplificando tus operaciones y optimizando tu productividad.

SugarCRM

Ingresa al universo flexible y personalizable de SugarCRM, donde las posibilidades son infinitas. Esta plataforma te ofrece una amplia gama de funciones, desde ventas y marketing hasta servicio al cliente y automatización de procesos. Descubre una solución a medida para gestionar y potenciar tus relaciones con los clientes.

Salesforce

Conocida como la joya de la corona en el universo CRM, Salesforce lidera el camino con una oferta robusta y versátil. Sus funcionalidades personalizables y escalables abarcan desde ventas y marketing hasta atención al cliente, proporcionando un ecosistema completo para impulsar el crecimiento y la satisfacción del cliente.

Microsoft Dynamics 365

¿Preparado para explorar las maravillas del ecosistema CRM de Microsoft? Dynamics 365 despliega su arsenal de herramientas para brindarte una experiencia empresarial transformadora. Esta plataforma altamente personalizable fusiona a la perfección las funciones de ventas, marketing y servicio al cliente, conectándote con herramientas como Outlook y Excel para potenciar tu eficiencia y colaboración.

Pipedrive

Déjate cautivar por su enfoque centrado en las ventas y la gestión de pipelines. Esta plataforma te ofrece una interfaz intuitiva y herramientas efectivas para gestionar tus contactos, dar seguimiento a tus negocios y generar informes. Prepárate para cerrar tratos y llevar tus ventas al siguiente nivel.

Freshworks CRM

Antes conocido como Freshsales, Freshworks CRM despierta tus sentidos con una plataforma versátil y fácil de usar. Su enfoque se centra en la automatización de ventas, la gestión de contactos y la colaboración en equipo, todo diseñado para aumentar tu eficiencia y cerrar más negocios con éxito.

Insightly

En el mundo de las pequeñas empresas y los equipos de ventas, Insightly es un compañero confiable. Esta solución ágil y escalable combina la gestión de contactos, proyectos y ventas, ofreciéndote una visión completa de tus interacciones con los clientes y oportunidades. Prepárate para una gestión eficiente y un enfoque sólido.

Zoho CRM

Prepara tus sentidos para una experiencia cautivadora con Zoho CRM. Esta solución integral te sumerge en un mundo de posibilidades, desde la gestión de clientes potenciales y ventas hasta análisis de datos y automatización de flujos de trabajo. Con su enfoque centrado en el usuario, Zoho CRM te ofrece una perspectiva completa y la libertad de personalizarla según tus necesidades.

ERP

Definición de planificación de recursos empresariales (ERP) (2)
Enterprise Resource Planning (ERP) es un tipo de software que las organizaciones utilizan para gestionar las actividades empresariales diarias, como la contabilidad, el aprovisionamiento, la gestión de proyectos, la gestión de riesgos, el cumplimiento y las operaciones de la cadena de suministro. Una solución de ERP completa también incluye herramientas de gestión del rendimiento empresarial, que ayudan a planificar, presupuestar, predecir y notificar los resultados financieros de una organización.

Los sistemas de ERP enlazan multitud de procesos empresariales y facilitan el flujo de datos entre ellos. Los sistemas de ERP recopilan los datos de las transacciones compartidos por las diversas fuentes de una organización, eliminan los datos duplicados y proporcionan integridad de datos mediante una única fuente de confianza.

Hoy en día, los sistemas de ERP son elementos imprescindibles en la gestión de miles de empresas de todos los tamaños y de todas las industrias. Para estas empresas, la ERP es tan indispensable como la electricidad que les permite tener luz.

¿Qué es un sistema ERP?

¿Cómo pueden estas soluciones gestionar las actividades empresariales cotidianas de las empresas, como la contabilidad, las finanzas, las compras, la gestión de proyectos, la cadena de suministro y la fabricación?

Los sistemas de planificación de recursos empresariales son plataformas completas e integradas, tanto locales como en la nube, que gestionan todos los aspectos de un negocio de producción o distribución. Además, los sistemas de ERP respaldan todos los aspectos de la gestión financiera, los recursos humanos, la gestión de la cadena de suministro y la fabricación con tu función de contabilidad principal.

Los sistemas de ERP también proporcionarán transparencia en todo tu proceso de negocio al supervisar todos los aspectos de producción, logística y finanzas. Estos sistemas integrados actúan como eje central de la empresa para la totalidad de flujos de trabajo y datos, brindando a diversos departamentos acceso a esta información.

Los sistemas y el software de ERP ofrecen soporte a múltiples funciones de toda la empresa grande, mediana o pequeña, incluida la adaptación al sector en el que opere tu organización.

¿Cuál es la diferencia entre ERP y finanzas?

Aunque el término "finanzas" se utiliza a menudo al describir el software de ERP, las finanzas y la ERP no son lo mismo. Las finanzas son un subjuego de módulos dentro de la ERP.

Las finanzas son las funciones empresariales relacionadas con el departamento financiero de una organización e incluyen módulos para contabilidad financiera, contabilidad auxiliar, centro de contabilidad, cuentas por pagar y cobrar, gestión de ingresos, facturación, subvenciones, gestión de gastos, gestión de proyectos, gestión de activos, contabilidad de empresa conjunta y cobros.

El software de finanzas utiliza funciones de generación de informes y análisis para cumplir con los requisitos de generación de informes de los órganos rectores, como la International Financial Reporting Standards Foundation (IFRS) y la Financial Accounting Standards Board (FASB) para los principios de contabilidad generalmente aceptados en los Estados Unidos (GAAP), así como para otros países (HGB en Alemania y PCG en Francia, por ejemplo).

Para las organizaciones públicas, el software de finanzas debe generar estados financieros periódicos para los reguladores, como la Comisión de Valores y Bolsas de EE. UU. (SEC, con informes como 10-Q y 10-K anuales), la Autoridad Europea de Valores y Mercados (AEVM) y otros. Para estos tipos de informes financieros, se utiliza una herramienta de informes descriptivos. La persona que, en última instancia, es responsable de las finanzas es el director financiero.

Mientras que las finanzas gestionan un área de la empresa, la ERP abarca una amplia gama de procesos de negocio, incluidas las finanzas. El software de ERP puede incluir capacidades de compras, gestión de la cadena de suministro, inventario, fabricación, mantenimiento, gestión de pedidos, gestión de proyectos, logística, gestión del ciclo de vida del producto, gestión de riesgos, gestión del rendimiento empresarial (EPM) y gestión de recursos humanos/capital humano.

ERP también se coordina con aplicaciones de front-office para crear vistas integrales de los clientes, incluidas las soluciones de gestión de relaciones con los clientes (CRM). Asimismo, las aplicaciones ERP basadas en la nube suelen estar integradas con tecnologías de última generación, como el internet de las cosas (IoT), la cadena de bloques, la IA, el aprendizaje automático y los asistentes digitales. Estas tecnologías avanzadas ofrecen datos y funciones que no solo mejoran muchas de las funciones tradicionales de la ERP, sino que crean nuevas oportunidades para incrementar la eficiencia, los nuevos servicios y obtener estadísticas más detalladas en toda la empresa. Dado que los sistemas ERP abarcan toda la empresa, su gestión suele implicar una asociación con el director financiero y el director de sistemas de información, el director de operaciones y otros líderes ejecutivos clave.

Las aplicaciones ERP basadas en la nube suelen estar integradas con tecnologías de última generación, como el internet de las cosas (IoT), la cadena de bloques, la IA, el aprendizaje automático y los asistentes digitales.

En este link mostramos algunos recursos para directores financieros

Principios básicos de la ERP

Los sistemas de ERP están diseñados en torno a una única estructura de datos definida (esquema) que normalmente posee una base de datos común. Esto ayuda a garantizar que la información utilizada en toda la empresa esté normalizada y se base en definiciones y experiencias de usuario comunes. Estas estructuras básicas se interconectan con los procesos empresariales impulsados por los flujos de trabajo en los departamentos de la empresa (por ejemplo, finanzas, recursos humanos, ingeniería, marketing y operaciones), y conectan a los sistemas y las personas que los utilizan. En pocas palabras, la ERP es el vehículo para integrar personas, procesos y tecnologías en una empresa moderna.

Piense, por ejemplo, en una empresa que fabrica automóviles y obtiene piezas y componentes de múltiples proveedores. La empresa podría utilizar un sistema de ERP para hacer un seguimiento de la solicitud y la compra de estos productos, así como para asegurarse de que cada componente utilice datos uniformes y limpios, conectados a flujos de trabajo empresariales integrados, procesos de negocios, informes y analítica a lo largo de todo el proceso de aprovisionamiento a pago.

Cuando el sistema de ERP se implementa correctamente en esta empresa de fabricación de automóviles, un componente (por ejemplo, pastillas de freno delantero), se identifica de manera uniforme por el nombre de la pieza, el tamaño, el material, la fuente, el número de lote, el número de pieza del proveedor, el número de serie, el costo y las especificaciones, con multitud de otros elementos descriptivos y basados en datos.

Como los datos son el elemento vital de todas las empresas modernas, la ERP facilita la recopilación, organización, análisis y distribución de esta información a cada individuo y sistema que la necesite para cumplir mejor su función y responsabilidad.

La ERP también garantiza que estos campos de datos y atributos se acumulen en la cuenta correcta en el libro mayor general de la empresa, para que todos los costos se rastreen y representen adecuadamente. Si las pastillas de los frenos delanteros se llamaran "frenos delanteros" en un sistema de software (o tal vez en un conjunto de hojas de cálculo), "pastillas de freno" en otro y "pastillas fr." en un tercero, sería difícil para la empresa de fabricación automotriz calcular cuánto se gasta anualmente en las pastillas de freno delanteras y si debe cambiar de proveedor o negociar para obtener mejores precios.

Uno de los principios clave de la ERP es la recopilación centralizada de datos para su amplia distribución En lugar de utilizar diversas bases de datos independientes con un inventario interminable de hojas de datos inconexas, los sistemas de ERP organizan el caos y permiten a todos los usuarios (desde el director ejecutivo hasta los empleados de cuentas por pagar) crear, almacenar y utilizar los mismos datos derivados a partir de procesos comunes. Gracias al repositorio de datos seguro y centralizado, cualquier persona de la organización puede estar segura de que los datos son correctos y que están actualizados y completos. La integridad de los datos queda garantizada para cada tarea que se lleva a cabo en la organización, desde un estado financiero trimestral hasta un único informe de cuentas pendientes, sin necesidad de depender de hojas de cálculo propensas a errores.

Instalación local del ERP/CRM

Si nos dedicamos a buscar software del tipo EPR, encontraremos muchos proveedores pero la gran mayoría son en la nube, lo cual es bueno, pero nuestros propósitos se nos vuelve algo oneroso, podemos encontrar software libre para ERP, pero estaríamos dejando por otro lado el CRM, necesitamos localizar otro software para CRM, y nos  encontraríamos en la misma situación que el software de ERP.

Usaremos este software de tipo GNU, se llama dolibarr, son instrucciones en PHP, JavaScript y MySQL / MariaDB, solo es necesario descomprimir un archivo .zip

Veamos como instalar este software, como se menciono no es necesario un software especial para Windows, LINUX, MacOS, solo descargar el software de la pagina de sus desarrolladores:


 https://www.dolibarr.es/index.php/descargas-dolibarr/category/2-versiones-estables

Su información:

https://www.dolibarr.es/index.php/descargas-dolibarr/category/3-manuales-y-guias

Otros sitios donde puedes encontrar información dolibarr_manual_rapido

Catalalogo de Módulos

Aquí puedes descargar el manual completo de Dolibarr

Lo importante es que las versiones estables están listas para producción, los requisitos que solicitan son:

Tener un servidor con LAMP, WAMP, lo cual ya tenemos preparados, tanto en LINUX y windows, primero pondré un enlace para descargar la versión estable, este software esta constantemente modificándose así que hay que revisar las actualizaciones, de cualquier manera aquí tienes dolibarr que usamos en este proceso de instalación, sirve para LINUX , windows, MacOS, el cual tiene un tamaño de 80.7 Mb. que esta comprimido en formato .zip, este es para versiones de PHP 8.1 (dolibarr-erp_crm_18.0.5.zip), para versiones PHP 8.2 (dolibarr-19.0.0.zip), esta aquí para seleccionar que versión de dolbarr usaras deberías primero conocer la versión de PHP

Instalación de DOLIBARR en Windows (Versiones 10 y 11, no puedo asegurar en versiones anteriores)

Se mostrara la forma de instalación en windows, recuerden que deben de tener previamente WAMPSERVER x64, que usamos en la unidad de Base de Datos

1.-  Asegurarnos que wampserver este disponible la version de PHP 8.1.x.x. esto es aplicable para esta versión de DOLIBARR 18.0.5 para windows y LINUX, solo esta soportada para versión de php 8.1, si usas una superior no funcionara ya que los desarrollos van conforme se van incrementado las versiones, pero hay forma de actualizar dolibarr según se van realizando las versiones estables de DOLIBARR.


 

2.- Iniciar sesión usando MySQL o mariaDB en LINUX, nota aclaratoria en windows en ocasiones no permite el acceso a MySQL, no te preocupes puedes hacerlo desde MariaDB.

3.- Añadimos un nuevo Usuario para la administración de Dolibarr (usa la opción Cuentas de Usuario, y botón nuevo)



4.- Agregamos el usuario admin1  (es solo un ejemplo puedes poner cualquier nombre, y incluir una contraseña), úsese el botón continuar mas abajo de la imagen mostrada

(puedes usar cualquier otra contraseña pero asegurarte de apuntar correctamente en algún documento o en la computadora, puesto que la usaremos posteriormente)


Confirmación que se agrego el usuario:




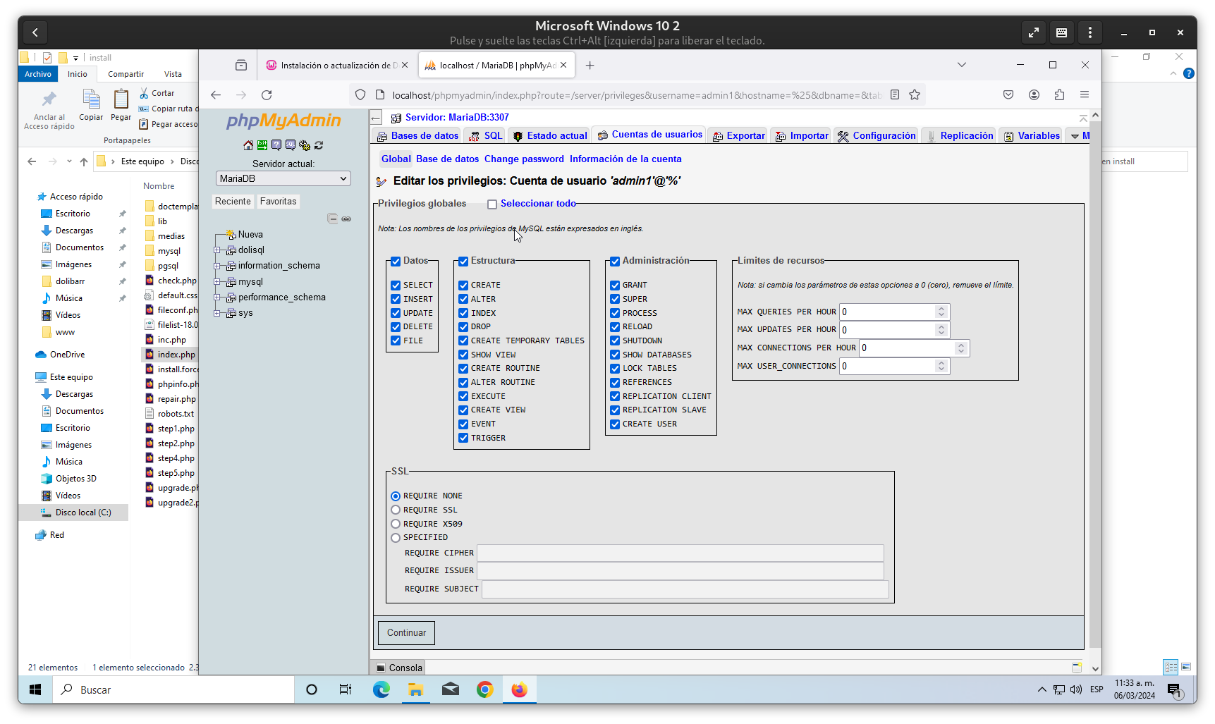
5.- Editamos los privilegios de este usuario, se sugiere colocar estos privilegios, ya que el sistema de Dolibarr creara de forma automática las tablas de la base de datos y requiere tener derechos para crear todos lo necesario en la base de datos.

6.- Edita la contraseña de root (si no la tiene, o quieres asegurar esta cuenta de root, administrador general de MariaDB / MySQL), en el mismo apartado anterior busca el usuario root. Es muy recomendable tener la cuenta de root con contraseña.

(puedes usar cualquier otra contraseña pero asegurarte de apuntar correctamente, puesto que la usaremos posteriormente)


7.- Regresamos el inicio del PHPMyAdmin

8.- Creamos una base de datos, como sugerencia usare dolisql (puedes usar cualquier otro nombre pero asegurarte de apuntar correctamente el nombre de  la DB, puesto que la usaremos posteriormente) deberías de verificar la codificación en este caso en este equipo funciono bien la codificación latin1_swedish_ci, pero dependiendo de la configuración de tu equipo podrían tener algunos inconvenientes en tu equipo con Windows al finalizar la instalación pudiera presentarse un problema al generar las tablas en la base de datos, por lo cual deberías de regresar aquí y borrar la base de datos con su contenido : DROP DATABSE dolisql; y crear de nueva cuenta la Base de Datos,  con codificación utf8-unicode-ci, porque estas tablas pueden recibir caracteres de diferentes idiomas, y algunos no se pueden interpretar correctamente, en mi caso tuve problemas me presentaron caracteres coreanos (????) no se de donde salieron pero al cambiar la codificación  se soluciono el problema.

hay un paso después de crear la base de datos, que es la creación de la tabla que te solicitara, es este punto puedes salir de PhpMyAdmin ya que las tablas se crearan cuando instalemos el sistema, por lo cual no es necesario crear tablas, pero si se requiere tener la cuenta  y la contraseña del usuario que será administrador de las tablas de dolisql.


9.- Para este momento ya tendrías descargado el archivo comprimido dolibarr, lo descomprimes, de preferencia en una carpeta separada del resto :

10.- Cambiemos el nombre de la carpeta descomprimida, a dolibarr este directorio tiene un gran cantidad de archivos:

11- Copiamos este directorio

12.- Pasamos a C:/wamp64/www y pegamos el directorio en este sitio

13.- Nos cambiamos al directorio dolibarr/htdocs/install y ubicamos el archivo index.php, esto es solo para revisar que esta ahí el archivo de instalación, pero se debe de ejecutar desde un navegador.

14.- Desde un navegador usamos lo siguiente: localhost/dolibarr/htdocs/install/index.php y veremos lo siguiente, si lo ves en ingles y no te agrada en la parte superior del navegador usa el traductor a español, observe el mensaje que se debe de crear un archivo vacío en C:/wamp64/www/dolibarr/htdocs/conf/conf.php, pero si no existe intentara crearlo, si falla el proceso deberías crearlo manualmente, generalmente lo puede crear desde aquí.

15.- Cambiamos el Idioma predeterminado Español (México) este es un cuadro desplegable ahí busca la opción.

16.- Después de esto verificara las especificaciones que cuenta el WAMPSERVER si hay algún problema te indicara en donde no se cumplió el requisito, deberías de abandonar la instalación y corregir lo que te indica el error, en este caso todo esta bien pero es probable que en algún equipo presentara errores. Para corregir los problemas que se presentasen deberías de revisar que error encontró durante al instalación, dependería de la configuración de tu equipo.



17.- Cuando este todo correcto usa el botón Iniciar y te llevara a esta otra ventana, donde están las rutas de los archivos que son necesarios para iniciar, y donde se agregaran las configuraciones en este punto te sugiero tomar una captura de pantalla para que lo tengas de referencia de ubicación, así como información que debes de ingresar

18 .- En la parte inferior de esta pantalla debemos ingresar el nombre de la base de datos, el servidor de base de datos, cuando es local se establece como localhost, el puerto es el de conexión por defecto es 3306, el prefijo lix_ es para distinguir las tablas de dolibarr de las demás tablas, botón de confirmación de creación de la base de datos, el usuario creado admin1,  su contraseña, y el inicio de sesión del sistema de base de datos y su contraseña.

19.- Al terminar debes de usar el botón Siguiente paso ->, si no avanza debes de revisar si es correcta la información que agregaste, no avanza hasta que toda la información sea correcta.

Es posible que te marque un error que te indique que la base de datos ya existe, te regresas a esta parte, y retira el checkbox de Crear la base de datos, pero si no te marca error, puedes continuar. (en windows hay un bug puede presentar que ya este creada la base de datos y no marque error, pero si te indica el error de la base de datos, se presenta, permitiendo regresar a corregir)

Al ser correcta la información deberías de observar lo siguiente:


20 .- Usar el botón Siguiente paso ->, esto tardara dependiendo de tu computadora, memoria, etc. No realices consultas o abras PhpMyAdmin ya que puede interrumpirse y tendrías que comenzar de nuevo, deja que el proceso siga normalmente y lo que se tarde, si hay problemas te mostrara que error se presenta, si hay muchas situaciones de error puede volver a comenzar si fuera necesario, recuerda que es solo un directorio que tiene archivos en .php y no hay algo mas.

Aquí es donde se puede presentar un error de la codificación de la base de datos se vera de la siguiente manera:


Lo que procede es regresar a la pagina anterior de la instalación y borrar la base de datos en PhpMyAdmin y crear de nuevo la base de datos con otra codificación , pero ahi tenemos el problema hay muchas, puedo sugerir que prueben con:

1.- utf8-unicode-ci
2.- utf8mb3_general_ci
3.- latin1-swidish_ci

no es garantía que con estas codificaciones se solucione en los diferentes equipos, de ahí pueden partir para revisar los que sean mas parecidos, ahora como borro la base de datos:

a) iniciamos en otra ventana PhpMyAdmin y en la sección SQL
b) escribir DROP DATABASE dolisql (o el nombre de la base de datos que tengas para ello)
c) y ejecutar la secuencia tardara algún tiempo
d) y volver a generar la base de datos con la codificación diferente
e) y volver a intentar el ultimo paso

Aquí los pasos para borrar la base de datos desde PhpMyAdmin

 iniciamos en otra ventana PhpMyAdmin y en la sección SQL, escribir DROP DATABASE dolisql (o el nombre que tengas para ello)

ejecutar la secuencia con el botón Continuar tardara algún tiempo

volver a generar la base de datos con la codificación diferente




volver a intentar el paso 14

21.- Al terminar se observara lo siguiente:

22.- Puedes revisar que cambios fueron hechos desde PhpMyAdmin en la nueva base de datos, no hemos terminado la instalación esto es para que observes que tan elaborado esta sistema en sus tablas de la base de datos:

23.- Continuamos con la instalación de dolibarr este el ultimo paso

24.- Ultimo paso de la instalación debes de leer los mensajes que te muestran, debemos de crear un archivo llamado install.lock para evitar una reinstalación del sistema por error o intencional y dañe lo que ya tenemos.

25.- Creamos el archivo que nos solicita C:/wamp64/www/dolibar/documents usando el menu contextual Nuevo-> Documento de texto

cuyo nombre sera: install.lock, enviara una advertencia que el archivo podría quedar inutilizarle si se le cambia la extensión, aceptamos.

26.- Iniciaremos el sistema de dolibarr (recuerde que debe de tener en funcionamiento el WAMPSERVER desde un navegador use:

localhost/dolibarr/htdocs/admin/index.php, nos solicitara el usuario admin1, y su contraseña, (en este caso) debes de colocar la contraseña que se asigno.

27.- Es muy probable que los mensajes te los muestre en ingles, así que puedes cambiarlo a español.

El proceso es sencillo, al iniciar el dolibarr pasamos a el menú HOME: (arriba a la izquierda)

Usamos el menú Home y a la izquierda en Display

En la sección de Languaje activamos el botón deslizable y buscamos Spanish (Mexico), y lo seleccionamos, en ocasiones hay que insistir 2 veces.



y click en SAVE, y nos pasara a español el contenido:



Sin embargo hay diversos problemas con windows y php que en otras plataformas no se presentan,  como:

Imagen proporcionada por Sergio Cervantes Palomares CECATI 146 LEON GTO.

Este problema es entre PHP 8.1 y Windows, se corrige bajando a la versión 7.4 de PHP en WAMP64


Imagen proporcionada por  Delfino Pateyro Domínguez, CECATI 168 Cd. Mendoza, Ver.

Esto corrige el problema


 Instalación en LINUX (Rocky / CentOS 9 Stream)

De igual manera debemos verificar la version de PHP, al menos debemos tener la versión 8.0 para pasarla a PHP 8.1 ó PHP 8.2, desde una terminal usamos esto:

php -v

si esta la version 8.1 o 8.2 podemos proceder al paso número 6, de otra forma prosigue lo se describe a continuación:

iniciamos como superusuario:

su -

password:

1.- necesitamos agregar varios paquetes, pero primero debemos de actualizar el sistema dependiendo cuantos programas y/o servicios tengas instalados se tardara en realizar el proceso:

dnf update

2.- despues usaremos la instalación de un paquete de utilerias:

dnf -y install yum-utils

3.- instalamos otros servicios pero pudieran ya estar presentes pero no hay problema si estos ya estuvieran instalados

dnf -y install https://dl.fedoraproject.org/pub/epel/epel-release-latest-9.noarch.rpm

dnf -y install https://rpms.remirepo.net/enterprise/remi-release-9.rpm

en este caso ya estaban instalados pero debemos asegurarnos que están en el sistema operativo:




4.- Incluimos este para PHP

dnf module reset php -y

5.- con este actualizamos a PHP 8.1

dnf -y module install php:remi-8.1


6.- Terminamos con modulo faltante en PHP uno de ellos imap (Protocolo de acceso a mensajes de Internet, puede iniciar sesión con varios equipos y dispositivos al mismo tiempo. El archivo de correo se sincroniza y se almacena en el servidor para que todos los dispositivos conectados puedan acceder.)

dnf -y install wget php php-{pear,cgi,common,curl,mbstring,gd,mysqlnd,gettext,bcmath,json,xml,fpm,intl,zip,imap}

Ya terminado el proceso podemos proceder a la instalación de dolibarr:

7.- teniendo el archivo descargado anteriormente que te deje en un enlace

cp dolibarr-erp_crm_18.0.5.zip /var/www/html

cd /var/www/html

unzip dolibarr-erp_crm_18.0.5.zip

rm dolibarr-erp_crm_18.0.5.zip

mv dolibarr-erp_crm_18.0.5/  dolibarr/

cd dolibarr

ls -l

8.- Generamos la base de datos en PhpMyAdmin, no cerramos la terminal logeada como root:

Cuentas de usuario


9.- Creamos el usuario admin1 (es solo un ejemplo) tu puedes crear tu propio usuario:

10 .- Vemos la confirmación de creación del usuario en la parte superior:



11.- Asignamos los privilegios a este usuario, puedes darle privilegios de crear usuarios o no, si no estas seguro puedes modificarlo después


12.- Creamos la base de datos en este caso dolisql, pero en LINUX CentOS/Rocky debemos ser aun mas cuidadosos la codificación debiera ser : utf8-unicode_ci, aun así se puede modificar si no fuera el adecuado.



13.- De igual manera pasemos la instalación a español:


14.- En Linux nos presentara este error hay que usar la terminal para corregir este error es para asignar permisos de escritura en LINUX no funciona como windows aquí la seguridad es muy importante asi que hay que asignar permisos para poder ejecutar lo que requiere en este caso un archivo que no existe y hay que crearlo y darle derechos de acceso


en la terminal del sistema (recuerda que no hemos cerrado la terminal)  pasar a  /var/www/html/dolibarr/htdocs y realizar esto:

cd /conf

touch conf.php

chmod 666 conf.php

ls -l

15 .- Hay otro paso adicional para dar los permisos, pero veamos que sucede si solo seguimos con lo que solicita al corregir lo faltante recargamos con F5, y nos presenta esto


16.- Nos mostrara un error de acceso en un panel especial de CentOS / Rocky (SELinux, Security Linux) este se muestra en la parte superior derecha, nos indica que no esta permitido el acceso a ese diectorio ya que esta un área de derechos de root (WWW), y no permite el acceso a ese sitio, pero nos da la alternativa de permitir el acceso a esto en caso que el usuario asi lo desea, esto solo se puede realizar como root:

para permitir se debe usar:

semanage fcontext -a -t httpd_sys_rw_content_t 'conf.php'
restorecon -v 'conf.php'
setsebool -P httpd_unified 1

Esto dependerá de gran medida de la forma que tengan el servidor en su configuración.


Al realizar las modificaciones a los permisos y derechos de acceso recargamos esta ultima fase con la tecla F5 y avanzamos.

17 .- Y volvemos a proceder con la instalación


18.- Hasta aquí todo va bien ya podemos comenzar la instalación, nos solicita una serie datos como la cuenta que realizamos en PhpMyAdmin. el nombre de la base de datos que estará todo el proceso de EPR/CRM el usuario (admin1, su contraseña):



19.-  Nos indicara que hay un directorio que no existe así que hay que crearlo a travez de la consola, en este caso no se crea puesto que no tiene derechos de escritura en el directorio, estamos instalando como usuario, no como root, pero nos permite ver los requerimientos que se necesitan:

/var/www/html/dolibarr

mkdir documents
chmod 777 documents/



20.- Usamos la tecla F5 y recargamos al pagina:


Proseguimos :

Se procesan todos los datos, aqui puede haber problemas con la codificación en la base de datos, si se presentan una lista en color cafe, indicando error en la base de datos es el sintoma de la codificación equivocada en la base de datos, hay que pasar a PhpMyAdmin borra la base de datos,  DROP DATABASE dolisql desde la consola de SQL, y volver a intentar, pero esperemos que tengamos la configuración adecuada.

21.- Aquí es donde se puede presentar un error de la codificación de la base de datos se vera de la siguiente manera:


Lo que procede es regresar a la pagina anterior de la instalación y borrar la base de datos en PhpMyAdmin y crear de nuevo la base de datos con otra codificación , pero ahi tenemos el problema hay muchas, puedo sugerir que prueben con:

1.- utf8-unicode-ci
2.- utf8mb3_general_ci
3.- latin1-swidish_ci

no es garantía que con estas codificaciones se solucione en los diferentes equipos, de ahí pueden partir para revisar los que sean mas parecidos, ahora como borro la base de datos:

a) iniciamos en otra ventana PhpMyAdmin y en la sección SQL
b) escribir DROP DATABASE dolisql (o el nombre que tengas para ello)
c) y ejecutar la secuencia tardara algún tiempo
d) y volver a generar la base de datos con la codificación diferente
e) y volver a intentar el ultimo paso

 iniciamos en otra ventana PhpMyAdmin y en la sección SQL, escribir DROP DATABASE dolisql (o el nombre que tengas para ello)

ejecutar la secuencia tardara algún tiempo

volver a generar la base de datos con la codificación diferente


volver a intentar el ultimo paso

22.- Al avanzar puede presentarse el error 502 que indica  que no hay suficiente tiempo para acceso a la base de datos y termino la conexion, se pude corregir pasemos a la siguiente imagen:

Este error hay 2 pasos a realizar:

permitir que haga conexion con httpd:

setsebool -P httpd_can_network_connect 1

y Editar el archivo de Apache httpd.conf

vim /etc/httpd/conf/httpd.conf


Buscar las etiquetas

 <Files ".ht*>
   Require all denied
</Files>

y agregar debajo de estas etiquetas esto:

TimeOut 600
ProxyTimeOut 660

los números son segundos de espera.


guarda el archivo y reiniciamos el servicio de Apache




23.- Y volvemos a procesar la instalación deberían de regresarte a la parte que te solicita los datos de la base de datos, no hay problema conserva la mayoría de las datos, estos formatos son formularios y como ya sabes estos conservan los datos solo hay que verificar que no se han alterado o borrado.

Cuando se haya completado todo veremos lo siguiente:

24.- Accedemos a la cuenta de admin1, y contraseña, espero que la tengas de otra forma debieras de cambiarla en PhpMyAdmin

debemos crear el archivo llamado install.lock para evitar que se instale o sobra escriba por error todas la tablas e información que tengamos.

en el directorio documents, que se creo antes.



25.- Para acceder al sistema de dolibar: localhost/dolibarr/htdocs/admin/index.php, desde cualquier navegador

Pasamos a cambiar el idioma para simplificar nuestro tarabjo ademas los teminos que se usan debemos entenderlos bien, en ingles es diferente por eso es la mejor razón de cambiarlo.

26.- Usamos el menú Home y a la izquierda en Display, del lado derecho Spanish Mexico, y en el botón Save, con ello ya queda en Español.



Instalacion para sistemas Debian / LocOS 23

En este caso es muy diferente en cuanto a la preparación de la instalación por ser un sistema operativo LINUX con la distro DEBIAN / LocOS , siendo sus requisitos diferentes y su sistema de seguridad es diferente, pero es el mismo desarrollo sirve para todas las plataformas ya que es un desarrollo en PHP/JAVASCRIPT/MYSQL/mariaDB, aqui la version de PHP es superior, y esto se debe a las variaciones de versiones que hay, primero debemos verificar la versón de PHP:

php -v

Tenemos la version 8.2.7

1.- Descargamos la verasion de dolibarr para el php 8.2, desde sourceforge.net/projects/dolibarr/files/Dolibarr ERP-CRM/ o bién desde este enalce que te dejo aqui: dolibarr_19

2.- Al terminar la descarga usamos una terminal (Lxterminal) y nos logeamos como su, lo copiamos al directorio /var/www/html:

cp dolibarr-19.0.0.zip /var/www/html

cd /var/www/html

ls -l

3.- Descomprimo el archivo .zp

unzip dolibarr-19.0.0.zip

borramos el archivo comprimido

rm dolibarr-19.0.0.zip

renombramos el directorio de dolibarr-19.0.0 a dolibarr

mv dolibarr-19.0.0/ dolibarr



4.- Usamos un navegador para iniciar PhpMyAdmin :



5.- Agregamos un usuario llamado admin1 (puedes crear el que te agrade), solo apunta correctamente su nombre y contaseña, asi como sus privilegios






6.- Selecionamos el cotejamiento en este caso ponemos latin1-spanish-ci, recuerda que puede funcionar o no.





7.- Iniciamos el proceso de instalacion de Dolibarr, desde un navegador usamos : localhost/dolibarr/install

Usamos la instalación en Español (México)




8.- Observamos que faltan componentes,  a lo cual los agregamos:


funcionalidades de: php-intl, php-imap




9.- Al terminar la instalación de los recursos faltantes debemos de reiniciar el sistema, preferentemente en LOC-OS.

cuando termine el proceso debemos de regresar a instalar dolibarr (paso 7), a lo cual llegara de nuevo al paso que fue interrumpido y ahora nos mostrara, que esta conforme con, los programas necesarios para instalar el software, y click en el botón iniciar:




10 .-Hasta aquí todo va bien ya podemos comenzar la instalación, nos solicita una serie datos como la cuenta que realizamos en PhpMyAdmin. el nombre de la base de datos que estará todo el proceso de EPR/CRM el usuario (admin1, su contraseña):




11.- Ya para este punto la comprobación estará de forma correcta, y nos mostrara lo siguiente:





12.- Estaremos listos para comenzar la instalación esto nos llevara unos minutos dependería del equipo, el tiempo que se llevara instalar el resto de las tablas, igual que los casos anteriores la codificación de las bases de datos,  puede presentar problemas




13.- Es probable que se presente este error



14.- Tenemos que borrar la Base de Datos y crearla de nueva cuenta cambiando la codificación, (recuerda que es muy posible que no coincida la codificación, usaemos en SQL:

DROP DATABASE dolisql






15.- Creamos de nuevo la base de datos, con otra codificación, utf8mb3_general_ci, es posible que no funcione así que prepararte




16.- recargamos la pagina e intentamos de nuevo, al tener éxito veremos esto:



17.- después de unos minutos habría terminado, y nos solicitara la contraseña y la confirmación




18.- Presentando que el proceso funciono correctamente:



19.- Terminando se vera de la siguiente pantalla, así mismo para la administración usaremos la dirección: localhost/dolibarr/index.php, para el caso que se ingrese posteriormente use:  localhost/dolibarr/htdocs/admin/index.php, desde cualquier navegador



Pasamos a cambiar el idioma para simplificar nuestro trabajo ademas los teminos que se usan debemos entenderlos bien, en ingles es diferente por eso es la mejor razón de cambiarlo.

Usamos el menú Home, y en Display, del lado derecho Spanish Mexico, y en el botón Save, con ello ya queda en Español.


Proceso de configuración de los parámetros y modulos para ERP/CRM

Para todos los casos de instalación de diferentes sistemas operativos los pasos que siguen es igual para cualquiera de estos SO:

En la primera ocasión que inicies te llevara a la pantalla que ves en la parte inferior, (HOGAR) lo que nos permitirá configurar dolibarr según nuestras necesidades de ERP/CRM.

Usa Configuración  -- Empresa / Organización


Iniciemos con los datos de la empresa, deberás de informarte o si conoces los datos ingresarlos aquí, es probable que algunos datos no los puedas conocer, deberás de consultarlo con el contador / encargado de esto, por lo cual analiza las imágenes, para que solicites lo que se necesita, al terminar usa el botón SAVE, puedes regresar aquí para realizar cambio según sea necesario, asistido por el contador / encargado de los datos fiscales de la empresa.





Completemos los datos adicionales Horario de la empresa/negocio

En el apartado de Contador es opcional pero si gustas se puede registrar al Contador que sea el responsable de los movimientos financieros


Si es necesario puedes agregar las redes sociales en que están registrados


 

Terminamos aplicando el botón SAVE




https://es.wikipedia.org/wiki/Sistema_de_planificaci%C3%B3n_de_recursos_empresariales
(1) https://blog.skydropx.com/crm/?utm_source=paid_mx&utm_medium=google_ads&utm_campaign=19550024528&utm_term=&utm_content=&gad_source=1&gclid=EAIaIQobChMIscDLv4HRhAMV6zjUAR0tqAgFEAAYBCAAEgLxUPD_BwE
(2) https://www.oracle.com/mx/erp/what-is-erp/#:~:text=Enterprise%20Resource%20Planning%20(ERP)%20es,de%20la%20cadena%20de%20suministro.

https://www.doublebastion.com/install-dolibarr-erp-crm/
https://computingforgeeks.com/how-to-install-suitecrm-on-centos-rocky-almalinux/